MO STORIES
n8n 完整指南:從入門到進階的自動化工作流實戰教程
在這篇完整指南中,我們將深入探討如何使用 n8n 這個開源自我託管的自動化工作流工具,幫助您克服個人工作自動化的挑戰。無論是小公司還是個人工作者,繁重的任務如客戶追蹤、郵件寄送和合約文件產出常常讓人感到困擾。n8n 提供了一個低成本、易於使用且具彈性的解決方案,讓您能夠在不需要高昂學習成本的情況下,自動化日常重複任務,顯著提升工作效率,釋放創造力。

1913 年,福特汽車創新性的流水線自動化革命震撼了整個製造業,當時流水線共分 84 個步驟,多虧了自動化,年產量從一萬台激增到一百萬台,效率提升達 100 倍。這場技術革命奠定了自動化的基礎,而後在 2015 年,捷安特每天已有 600 台車是由機器人焊接,進一步讓人見識了自動化的強大力量。隨著蘋果公司和快時尚品牌陸續利用自動化改造生產與物流環節,高效協調運作成為市場競爭的重要武器。
![]()
(路透社/達志影像)
然而,當我們談到個人工作自動化時,往往發現普及率並不高。這背後的原因,不僅僅在於技術本身,而是往往面臨著高昂的學習成本與靈活性不足的工具挑戰。尤其對於小公司與個人工作者而言,客戶追蹤、郵件寄送、合約文件產出等繁重工作,雖有現成工具,但學習和適應的過程常常讓人望而卻步。
【我的創業旅程與轉折】
2020 年,我開始創業,進行寫作、網站建設和行銷推廣。不斷發現,單兵作戰實在太難:寫作、設計、SEO 和社群行銷,讓一個人應接不可。於是我決定攻克自動化流程的難題,開始著手撰寫程式建立獨立的自動化系統。隨著 2024 年大型語言 AI 的興起,程式能力固然提升,但我愈來愈感受到一個更高層次的需求:如何打造一個低成本、易運用且具彈性的個人自動化平台?
就在 2024 年底,我發現了 n8n——這是一個徹底改變遊戲規則的開源自我託管自動化工作流程平台。下面就讓我們從技術、實戰與案例,帶您走進 n8n 的世界。
【一、n8n 概述:從開源到無限可能】
什麼是 n8n?
n8n 是一款開源且自我託管的自動化工作流工具,旨在用圖形化拖拉方式串聯各種服務,讓你輕鬆打造專屬的工作流程。創始人 Jan Oberhauser 的構想,如今已經吸引了超過 33K 顆星星在 GitHub 上(參見 GitHub 倉庫)。
這款工具並非只有程式高手才能駕馭,它同時適用於各種使用者:
- 開發者:能使用 JavaScript 或 Python 編寫自訂程式邏輯。
- 無碼愛好者:圖形介面使工作流設計變得直觀。
- 管理者與創業者:自動化日常重複任務,節省人力與時間成本。
n8n 的三大特色
- 自我託管:在自己的伺服器上架設,自由掌控數據與隱私。
- 高度擴展性:支援超過 350 個預設節點,並能自定義節點,讓流程無限拓展。
- 公平代碼授權(Fair-Code License):既享受開源的靈活性,又符合商業使用規範。(瞭解詳情請參考 Fair-Code License)
延伸閱讀:
- 如何用 n8n 打造自動化客服機器人
【二、從選擇到實戰:搭建你自己的 n8n 自動化王國】
轉向 n8n 的契機
曾經,我主要使用 Zapier 將 Notion、Google Sheets 與 Mailchimp 整合,但每月執行次數一旦超過 2000 次,就得支付高昂成本。一次 Black Friday 行銷活動期間,僅自動化費用就高達千台幣。正是這種經濟壓力驅使我尋找替代方案,直到發現 n8n:一套能夠完全自架且不受流量限制的理想工具。
n8n vs Zapier vs Make:對比分析
在選擇自動化工具時,以下是我的比較表:
| 特點 | n8n | Zapier | Make |
| — | — | — | — |
| 安裝方式 | 自架 / 雲端 / Docker | 雲端(無法自架) | 以雲端為主 |
| 功能彈性 | 高度自定義 | 提供固定動作 | 視覺化程度高 |
| 節點數量 | 約 350+ | 約 5000+(需升級方案) | 約 1000+ |
| 價格 | 開源免費(自架成本低) | 流量計價,費用偏高 | 功能限制較多,升級費用高 |
【三、如何開始使用 n8n?入門實戰指南】
n8n 的安裝與設置
n8n 支援多種部署方式,你可以根據自己的需求選擇適合的方式:
- n8n.cloud(官方雲端):對於初學者友好,採用月費制,無需自架。
- Docker / VPS / 本地設置:適合具備技術背景的使用者,能夠完全控制運行環境。
- Zeabur 雲平台:介面清晰,一鍵部署、支援自動更新,是我推薦的新手首選。
📘 教學推薦:用 Zeabur 快速部署 n8n,從自架到自動更新,完整步驟請參考本站相關文章。
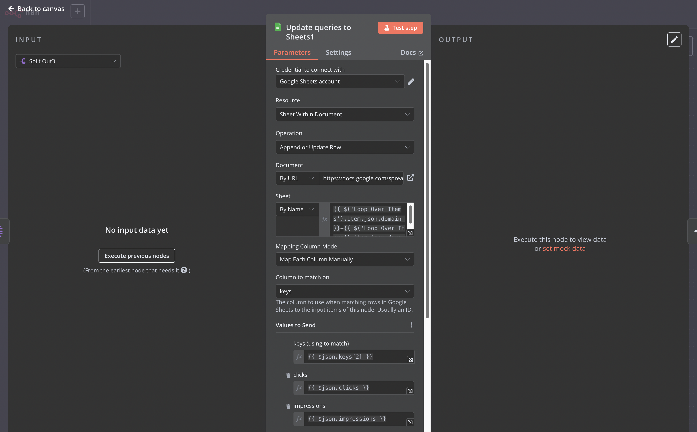
設計你的第一個工作流
進入 n8n 主畫面後,你將看到一個空白的工作區。建議初學者從以下步驟入手:

-
Webhook 節點:用於接收外部觸發請求。

-
Function 節點:撰寫 JS 程式處理邏輯。

-
Google Sheet 節點:自動記錄數據,實現數據統整與更新。

【四、進階應用:n8n 自定義節點與 MCP 設計】
隨著你逐步熟練 n8n 的基礎操作,更複雜的需求也會逐漸出現。例如,如何讓 AI Agent 更聰明地呼叫外部工具,這就需要利用 MCP(Model Context Protocol)協議來建立統一的接口。
MCP 的概念:
- 統一協議:解決不同 AI 大模型與工具溝通不一致的問題。
- 中間層:MCP 作為橋梁,使各種大模型能夠無縫調用外部 API,如 Brave Search、OpenAI Tools 等。
- 工具協同:每個 MCP Server 可針對特定功能進行獨立部署,使得跨數據源的整合變得更高效。
參考:了解更多 MCP 詳細技術內容請參考 n8n-nodes-mcp 與官方文檔。
【五、社群與進一步學習資源】
n8n 的開源社群活躍,無論你遇到什麼問題,都能從官方論壇、GitHub 存儲庫或專家部落格中找到答案。以下是推薦資源:
- 官方文檔與教學:參閱 n8n 官方網站 與最新的 Release Notes 獲取第一手資訊。
- 視頻教程與博客:網路上有許多技術大神分享 n8n 應用案例與實戰心得,不妨搜尋 “n8n 自動化” 等關鍵字深入學習。
- 社群支持:加入 n8n 的官方社群,不僅能獲得技術支援,更能交流創新思路。
【結論:自動化不是取代人,而是解放人】
懶惰是人類的天性,但真正聰明的人懂得如何讓技術成為力量的倍增器。n8n 不僅是個自動化工具,更是一種工作哲學,它令我們把重複、費時的任務交給機器運算,各自專注於策略和創新。
總結:
- 為什麼重要:自動化能大幅提升效率、降低成本,並釋放人的創造潛能。
- 怎麼做:從基礎安裝到設計工作流,再到進階應用,n8n 提供了全套解決方案。請參考上文的具體部署與設置步驟。
- 舉例說明:無論是公司數據整合、企業報表生成,還是個人任務自動管理,n8n 均有著不凡的成效。許多成功案例都證明了其巨大潛力。
現在,你是否已經準備好讓機器為你工作,從繁瑣事務中解放出來?自主、自我託管的 n8n 正是你邁向未來自動化的重要一步。

關於作者 | 10+ 經驗
MO 編輯
WordPress 效能優化專家
專門幫已有網站的品牌做速度升級。相信好網站不用重做,只需要正確的優化。
延伸閱讀

48 小時不吃東西會發生什麼?我的身體與心理變化全記錄
在這篇文章中,我挑戰自己進行48小時的斷食,體驗身體和心理的變化。透過這次經歷,我重新認識到飢餓的真實感受與自律的重要性,並強調了珍惜食物的價值。文章不僅分享了斷食的過程,也提供了健康飲食的建議,幫助讀者理解健康生活的必要性,讓每個人都能更好地珍惜當下的生活。

先開始行動的自律養成術:神經科學 × 行為設計 × MBTI 的輕盈高效生活 免費NOTION模板下載
這篇文章針對那些常常對自己說「我真的該更自律一點」的人,提供了一系列科學與心理學結合的具體方法,幫助讀者設計出不容易失敗的自律系統。透過理解自律的本質,學會減少大腦的摩擦,並根據自身的MBTI性格選擇合適的方法,讀者將能夠自然而非勉強地培養自律,最終達成目標,提升生活品質。

別再熬夜排程!用 Notion Webhook 5 分鐘打造社群平台發布機器 n8n 為例
你是否曾經在深夜趕稿,手動將文章從 Notion 貼到各個社群平台?這篇文章教你如何利用 Notion 的 Webhook 自動化這些繁瑣的步驟,讓你的工作流程更高效,節省時間,從此告別重複性的手動操作,專注於更重要的事!
訂閱 MO Stories
獲得最新的網頁設計趨勢、Headless CMS 技術洞察與數位變現策略。
